Posts

Showing posts from December, 2023

Membuat Insight

Image
  Terdapat banyak sekali insight yang dapat kita lakukan pada MySQL, namun pada kesempatan kali ini saya akan membahas cara memberikan Level Pengalaman Sales berdasarkan Jumlah Customer menggunakan sample database yaitu classicmodels. Berikut langkahnya : 1.  Buat sebuah STORED PROCEDURE berparameter untuk mengecek apakah sales tersebut berpengalaman atau tidak, dilihat dari id sales nya. 2. Lakukan pengujian apakah berhasil.

Perintah IF dan CASE

Image
    Pada MySQL kita dapat menyisipkan sebuah perintah kondisi atau percabangan. Untuk memudahkan penggunaannya tentu saja perintah tersebut dibungkus dengan sebuah PROCEDURE. IF dan CASE merupakan perintah yang serupa tapi tidak sama. Mereka memiliki kelebihannya masing-masing dan digunakan sesuai kebutuhan.  1. IF Berikut Penerapan dari perintah IF dan  Jika kita membutuhkan lebih dari 1 kondisi maka kita dapat menggunakan perintah IF-ELSE : 2.PERINTAH IF ELSE

Perintah Procedure

Image
  Agar dapat menyimpan serangkaian instruksi dengan menggunakan suatu konsep yang disebut PROSEDUR. PROSEDUR memiliki peran yang serupa dengan Fungsi dalam pemrograman. Di dalamnya terdapat kumpulan perintah dan variabel yang dapat disimpan. Penggunaan PROSEDUR ini dapat dilakukan dengan menggunakan perintah PANGGIL untuk menjalankannya. Berikut adalah cara membuat dan operasi-operasi yang dapat dilakukan dengan PROSEDUR: 2. DELIMITER pada PROSEDUR juga dapat diubah sesuai kebutuhan. 3. Di dalam PROSEDUR, kita dapat menambahkan variabel tambahan. 4. Penggunaan parameter juga dimungkinkan, memungkinkan penggunaan sesuai dengan kondisi yang diinginkan. 5. Apabila PROSEDUR tidak lagi diperlukan, kita dapat menghapusnya menggunakan perintah DROP. 6. Untuk memastikan apakah sebuah PROSEDUR telah dihapus dan melihat daftar seluruh PROSEDUR yang ada, kita dapat menggunakan perintah SHOW.

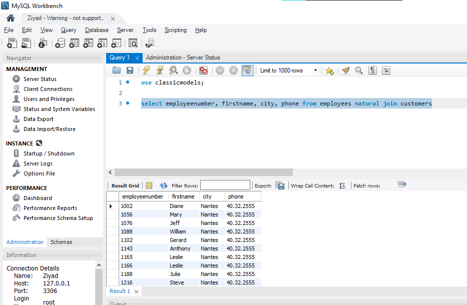
Perintah Join

Image
  Dalam sebuah database, memang terdapat hubungan (foreign key) antara tabel-tabelnya. Dengan menggunakan sintaks MySQL dan perintah JOIN, kita bisa menampilkan data yang dibutuhkan dari 2 tabel atau lebih. Ada 4 perintah JOIN yang bisa digunakan di MySQL, yaitu: 1. INNER JOIN: Perintah ini menghasilkan irisan antara 2 tabel atau lebih. Artinya, hanya data yang memiliki nilai yang cocok di kedua tabel yang akan ditampilkan. 2.  LEFT JOIN: Dalam LEFT JOIN, kita menggabungkan kedua tabel dengan menggunakan kolom sebelah kiri sebagai basis penampilan data. Jika di kolom sebelah kanan tidak ada data yang cocok, maka akan ditampilkan nilai NULL. 3. RIGHT JOIN: Kebalikan dari LEFT JOIN, RIGHT JOIN menggunakan kolom sebelah kanan sebagai basis penampilan data. Jadi, semua data dari tabel sebelah kanan akan ditampilkan, dan jika di kolom sebelah kirinya tidak ada data yang cocok, akan ditampilkan nilai NULL. 4. CROSS JOIN: Perintah ini menggabungkan seluruh baris dan kolom d...

Perintah VIEW

Image
MEMBUAT VIEW Untuk menampilkan data tertentu yang sering kita gunakan dapat dengan perintah view. Perintah VIEW seperti membuat tabel baru dengan beberapa data yang kita pilih baik dari 1 tabel ataupun 2 tabel. Berikut Perintah untuk memilih data dari dua tabel yang berbeda : untuk membuat VIEW : Untuk mengubah VIEW kita dapat menggunakan perintah CREATE OR UPDATE atau ALTER pada bagian syntaxnya. Kita perlu diperhatikan bahwa VIEW hanya dapat dibuat 1 kali saja, maka jika kalian menjalanan perintah CREATE VIEW untuk kedua kalinya maka akan terjadi error. Jika sebuah VIEW sudah tidak lagi dibutuhkan dapat dihapus dengan perintah sebagai berikut : MENGGANTI ISI FIELD YANG ADA DI VIEW Untuk mengganti isi data dari VIEW. Syntax yang digunakan untuk mengganti isi datanya tidak berbeda dari perintah yang biasanya yaitu menggunakan UPDATE. tetapi untuk mengganti data yang ada di VIEW diperlukan beberapa ketentuan, karena data dari VIEW merupakan data asli dari tabel yang dipilih. Untuk dapat...

MySQL Sample Database

Image
  1.  Import Database MySQL dan Reverse Engineer dengan MySQL Workbench,berikut adalah hasil skema database EER (Enhanced Entity-Relationship). 2.  Mempraktikan berbagai varian perintah select dengan petunjuk     A. SELECT Pada bagian Table Customers dan Products Untuk menampilkan semua kolom dengan perintah * Menampilkan Kolom Tertentu Menghilangkan tampilan data duplikat dengan klausa DISTINCT Mengurutkan data dengan ORDER BY buyPrice ASC(Ascending), mengurutkan dari harga terendah ke harga tertinggi.  Mengurutkan data dengan ORDER BY buyPrice DESC(Descending), mengurutkan dari harga tertinggi ke harga terrendah. B. SQL SELECT untuk mengambil data dengan kriteria/syarat tertentu. menggunakan klausa WHERE dan operator perbandingan. Operator perbandingan Menggunakan Operator = (Sama Dengan), Contoh untuk menginput kata kunci yang sama yaitu hanya menginput Motorcyles Operator perbandingan Menggunakan Operator <> (Tidak sama dengan),Contoh untuk m...